皇冠网开户_XM外汇平台全网最完整开户流程
时间:2024-07-02 阅读:2074
皇冠信用网占成代理(www.hgty.us)是皇冠官网开户平台,开放皇冠体育代理申请、信用网会员开户,线上投注官网平台XM平台是当今国内最火热的平台之一,凭借着资金安全、点差低等多久优势,受到众多用户的选择,现在给大家详细讲一下开户流程皇冠网开户。
首先皇冠网开户,复制开户链接到浏览器进入网址:

来百度APP畅享高清图片
一、进入网址之后输入自己的邮箱和密码皇冠网开户,开始注册:

二、点击注册之后看见提示皇冠网开户,进入邮箱点击认证:

展开全文

三、验证之后重新用链接登入皇冠网开户,登入之后开始认证账户:


四、填写个人信息:


填写示例:

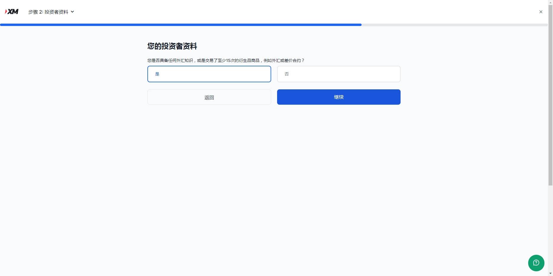
五、下一步点击是皇冠网开户,然后继续,开始最后一步,认证账户,认证账户看提示上传,涉及隐私就不演示了:


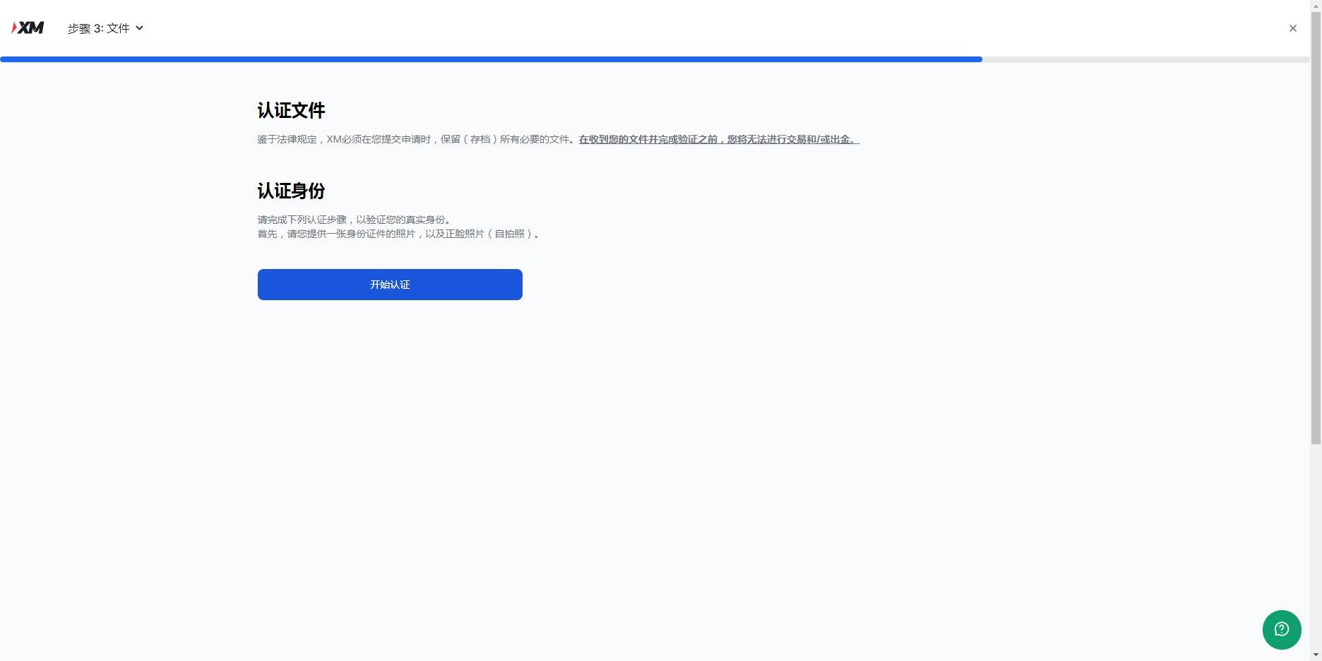
六、认证资料上传之后皇冠网开户,等待官方邮件反馈文件是否有误,没问题,就恭喜你开户成功了,可以开始外汇交易之旅了

猜你喜欢
- 2025-12-18萨克拉门托国王vs多伦多猛龙 _黑龙江:暴雪+升温 哈尔滨牡丹江局地最高温3℃
- 2025-12-17nba季后赛回放 _关某某服役于火箭军,入伍后怕苦怕累,以种种理由拒服兵役,被部队除名!官方通报:不得录用为公务员
- 2025-12-17马耳他vs 荷兰 _涉案3.6亿余元!山东济宁公安破获特大网络交友诈骗案,40余款App全是陷阱
- 2025-12-17皇冠信用登2代理网址 _再创历史!登贝莱获FIFA年度最佳球员,成为足坛首位90后获奖者
- 2025-12-17皇冠皇冠平台 _“戴琳欠钱不还事件”上热搜,这些年他到底经历了什么?
- 2025-12-16怎么开通皇冠信用开户 _绝不让普京拿到主动权!9国大军准备入乌,下一秒,俄潜艇炸了
- 2025-12-16皇冠信用網注册开户 _日本地方议会通过决议,登陆钓鱼岛设标柱,实则同时测试中美底线
- 2025-12-15皇冠皇冠信用网会员注册 _库里三分19中12空砍48分 勇士不敌开拓者2连败
- 2025-12-15皇冠信用网如何开户 _极右翼候选人卡斯特当选智利总统,“父亲曾是纳粹”
- 2025-12-15皇冠信用开号 _澳大利亚海滩枪击事件两名枪手身份确定
- 2025-12-15皇冠信用網代理怎么申请 _内塔尼亚胡:我早说了,你们澳大利亚在纵容反犹
- 2025-12-14皇冠信用網注册开通 _六小龄童发文悼念何晴,当年她在火车上被《西游记》导演一眼看中


网友评论